情報整理に! 自己流 RSS の作り方
みなさんはじめまして。今回プロ生ブログ初投稿の mori と申します。
RSS は皆さんご存知と思いますが、「feedly」などの RSS リーダなどで多くの RSS を購読していると、興味のない情報まで目に入ってしまうのが、時間と労力の無駄だなあと感じている人も多いんではないでしょうか。
今回は、めちゃめちゃ便利なのになぜかあまり知られていない(?)「Yahoo!Pipes」というウェブサービスを使って、その RSS を自己流にカスタマイズして、必要な情報を必要な量だけ、取得する方法をまとめてみました。
Yahoo!(アメリカ)に登録します
Yahoo!Pipes を利用するには Yahoo!(アメリカ)のアカウントが必要です。アカウントをお持ちでない方は右上のJoin Nowを押して登録しましょう。Facebook アカウントや Google アカウントからも簡単に登録できるようです。
「Create a pipe」から新しい「pipe」を作ります
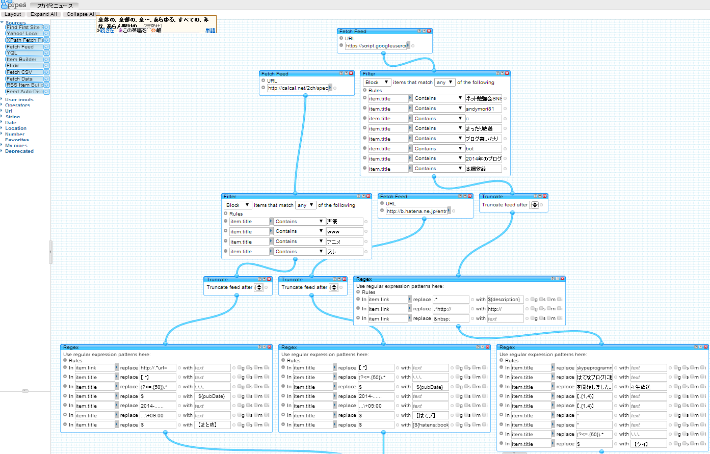
下のような画面が表示されると思います。左にある部品をこの方眼の中にドラッグドロップで組み立てていくことで、自分流のRSSを作ることができるのです。
ではさっそく自己流RSSを作っていきましょう
たくさんの機能があるので全ては今回は紹介しきれません(僕自身把握していません(^-^;)が、基本的な機能から紹介していこうと思います。
まずは
1. Find First Site Feed
もとになる RSS を引っ張ってきます。これを中にドラッグすると、入力フォームが表示されますので、ここに RSS の url を入力することで、それをカスタマイズしていけるようになります。
引っ張ってくる RSS はひとつでなければならないわけではなく、複数持ってこれます。
それらを統合するのが、次。
2. Union
Operators の中に入っている Union は5つまでのソースを統合することができます。もとになるソースにあるまるいボタンをドラッグすると「パイプ」が出てくるので、それを Union の上に5つある丸いパイプにつなげます。
ここからがカスタマイズ、すべて Operators の中のものです。
3. Filter
「タイトルにこの文字があるものだけ表示する」や、「内容にこの文字があれば取り除く」など条件を指定して、読まない RSS 記事を取り除きます。
4. Unique
記事の中に同じタイトルのもの、同じ URL リンクを指定しているものや同時に投稿されたもの、など、二重に読まなくても済むようにユニークな記事だけ取り出してくれます。
5. Sort
記事の順番を並び替えます。
6. Truncate
記事の数を制限します。
そして、重要なのが
7. Regex
正規表現を用いて記事の内容を書き換えます。
このほかにも、RSS を配信していないサイトを RSS にするなどいろいろできるようです。詳しいことはこちらのエントリーが参考になりました。
カスタマイズを完成させ、作った RSS の URL を入手
最後に一番下に初めからある「Pipe Output」のまるいのにパイプをつなげて、「Save」。
「Back to My Pipes」で戻って、作った「Pipe」を選択。
「Get as RSS」で RSS へ飛ぶことができます。
僕が作った例
僕は自分の運営するプログラマ向け SNS「スカゼミ」の中にニュースとして表示させるために複数の RSS をひとつにする必要があったので、こんな風に作ってみました。
http://pipes.yahoo.com/pipes/pipe.info?_id=461d25fbabcd8e39f4f42edfb89b00da
サイトにアクセスして「Clone」ボタンを押すことで、自分の「My Pipes」の中にコピーを作って利用することもできます。
内容は「800 はてブ以上の記事」、「まとめ特選記事」、「自分のツイッターでつぶやいた記事」を細かい調整を行って新しい順に表示させるというものです。
(ツイッターのつぶやきを RSS 化する方法には GoogleActionScript を使っています。詳しい方法はまた後日お話しするかもしれません。)
まとめ
昔は、RSS を統合して、ひとつの RSS として出力することなどは、Google Reader でもある程度できたようですが、Google Reader が廃止されて、日本ではこれというものがなくなってしまったような状況だったようで、日本語でググってもなかなかいいサービスを見つけることができませんでした。が、なんとアメリカにこんな素晴らしいサービスがあったんですね。
情報整理や、Web サイトへの埋め込み用など、いろいろ活用していけそうです。
この記事は、スカゼミ! を運営している mori さんに書いていただきました。
プロ生の ニコニコミュニティ も活用していただいているので、スカゼミのアピールをプロ生 Blog でも行いませんかとお願いしたところ、素晴らしい記事をいただきました!
Yahoo!Pipes まだ続いていたのですね(リリースは2007年みたいです)。
スカゼミのアピールにあまりなっていないので、改めて紹介するかもしれません。mori さんには 2013年12月のプロ生勉強会でも登壇いただいています。こちらも遅れていますが動画などレポートを公開する予定です。















